Arquitectura y Organización de Computadores 2

Todo
Apuntes
Ejercicios
Otros
Prácticas
Trabajos
chevron_left
chevron_right

trabajos

-

Proyecto parte 2 - 2025

He publicado nuevos trabajos de 2º Arquitectura y Organización de Computadores 2: Proyecto parte 2 - 2025

AOC22025P2.pdf
Miniatura no disponible
fuentes2.zip
memoria-p2-aoc22025Wuolah.pdf
P2.MC2025.pdf
P2.SoC2025.pdf
TestlecturasP2.pdf

trabajos

-

Proyecto parte 1 - 2025

He publicado nuevos trabajos de 2º Arquitectura y Organización de Computadores 2: Proyecto parte 1 - 2025

Miniatura no disponible
fuentes.zip
AOC22025P1.pdf
Codigoretardado.pdf
EsquemaP12025.pdf
memoria-p1-aoc22025Wuolah.pdf
RAMfetchinc.pdf

Transferencias en Memoria Cache

1 página

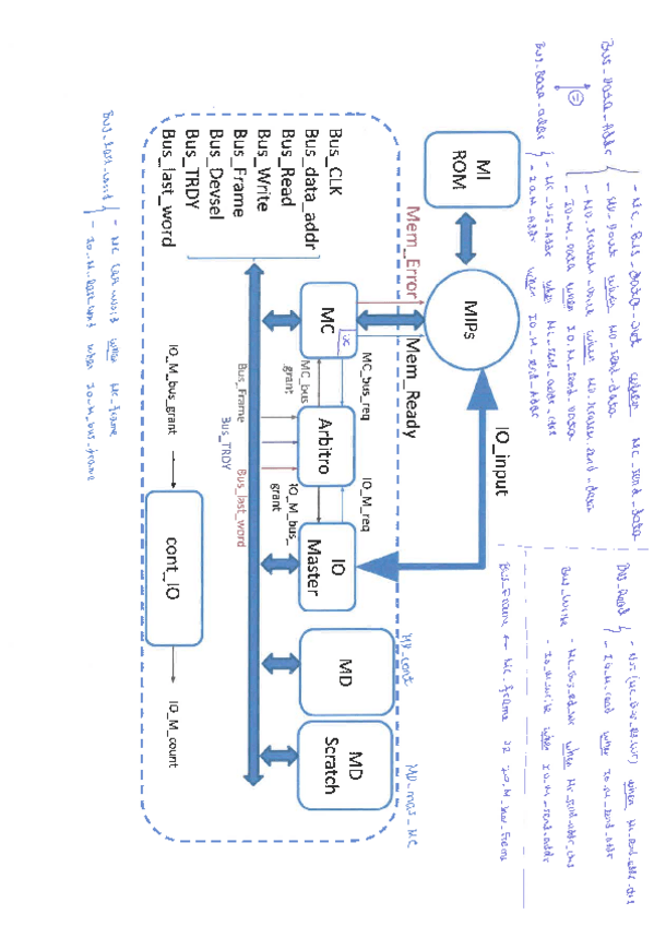
Diagrama del MIPS Completo

1 página

practicas

-

Script

Codifica de ensamblador a hexadecimal proporcionando la ram ya hecha

Script.pdf
ManualScript.pdf
Anónimo

@Anónimo

He publicado nuevos apuntes de 2º Arquitectura y Organización de Computadores 2: MIPSesquema.pdf

1 página
Anónimo

@Anónimo

He publicado nuevos apuntes de 2º Arquitectura y Organización de Computadores 2: M2Definiciones.pdf

3 páginas
Anónimo

@Anónimo

He publicado nuevos apuntes de 2º Arquitectura y Organización de Computadores 2: M1Definiciones.pdf

3 páginas
Anónimo

@Anónimo

He publicado nuevos apuntes de 2º Arquitectura y Organización de Computadores 2: M2Jerarquiadememoria.pdf

29 páginas
Anónimo

@Anónimo

He publicado nuevos apuntes de 2º Arquitectura y Organización de Computadores 2: M1ProcesadorMIPS.pdf

78 páginas

He publicado nuevos ejercicios de 2º Arquitectura y Organización de Computadores 2: solucion-problemas2.pdf

13 páginas

He publicado nuevos ejercicios de 2º Arquitectura y Organización de Computadores 2: solucion-problemas1.pdf

7 páginas

He publicado nuevos apuntes de 2º Arquitectura y Organización de Computadores 2: Resumen-VHDL-ppp-y-explicaciones-de-clase.pdf

10 páginas

He publicado nuevos apuntes de 2º Arquitectura y Organización de Computadores 2: Ruta-Datos-Proyecto-2.pdf

2 páginas

He publicado nuevos apuntes de 2º Arquitectura y Organización de Computadores 2: Ruta-Datos-Proyecto-1.pdf

4 páginas

He publicado nuevos apuntes de 2º Arquitectura y Organización de Computadores 2: RESUMEN-COMPLETO.pdf

28 páginas

ejercicios

-

SOLUCIONES-PROBLEMA-12

He publicado nuevos ejercicios de 2º Arquitectura y Organización de Computadores 2: SOLUCIONES-PROBLEMA-12

Problema-12.pdf

ejercicios

-

SOLUCIONES-PROBLEMA-11

He publicado nuevos ejercicios de 2º Arquitectura y Organización de Computadores 2: SOLUCIONES-PROBLEMA-11

SOLUCION-Problema-11.pdf

ejercicios

-

SOLUCIONES-PROBLEMA-10

He publicado nuevos ejercicios de 2º Arquitectura y Organización de Computadores 2: SOLUCIONES-PROBLEMA-10

Problema-10.pdf

ejercicios

-

SOLUCIONES-PROBLEMA-9

He publicado nuevos ejercicios de 2º Arquitectura y Organización de Computadores 2: SOLUCIONES-PROBLEMA-9

Problema-9.pdf
SOLUCION-Problema-9.pdf

ejercicios

-

SOLUCIONES-PROBLEMA-8

He publicado nuevos ejercicios de 2º Arquitectura y Organización de Computadores 2: SOLUCIONES-PROBLEMA-8

Problema-8.pdf
SOLUCION-Problema-8.pdf

ejercicios

-

SOLUCIONES-PROBLEMA-7

He publicado nuevos ejercicios de 2º Arquitectura y Organización de Computadores 2: SOLUCIONES-PROBLEMA-7

Problema-7.pdf

ejercicios

-

SOLUCIONES-PROBLEMA-6

He publicado nuevos ejercicios de 2º Arquitectura y Organización de Computadores 2: SOLUCIONES-PROBLEMA-6

Problema-6.pdf
SOLUCION-Problema-6.pdf

ejercicios

-

SOLUCIONES-PROBLEMA-5

He publicado nuevos ejercicios de 2º Arquitectura y Organización de Computadores 2: SOLUCIONES-PROBLEMA-5

Problema-5.pdf
SOLUCION-Problema-5.pdf

ejercicios

-

SOLUCIONES-PROBLEMA-4

He publicado nuevos ejercicios de 2º Arquitectura y Organización de Computadores 2: SOLUCIONES-PROBLEMA-4

Problema-4.pdf
SOLUCION-Problema-4.pdf

ejercicios

-

SOLUCIONES-PROBLEMA-3

He publicado nuevos ejercicios de 2º Arquitectura y Organización de Computadores 2: SOLUCIONES-PROBLEMA-3

Problema-3.pdf
SOLUCION-Problema-3.pdf

ejercicios

-

SOLUCIONES-PROBLEMA-2

He publicado nuevos ejercicios de 2º Arquitectura y Organización de Computadores 2: SOLUCIONES-PROBLEMA-2

Problema-2.pdf
SOLUCION-Problema-2.pdf

ejercicios

-

SOLUCIONES-PROBLEMA-1

He publicado nuevos ejercicios de 2º Arquitectura y Organización de Computadores 2: SOLUCIONES-PROBLEMA-1

Problema-1.pdf
SOLUCION-Problema-1.pdf

He publicado nuevos apuntes de 2º Arquitectura y Organización de Computadores 2: MEMORIAPROYECTO22023.pdf

30 páginas

He publicado nuevos apuntes de 2º Arquitectura y Organización de Computadores 2: MemoriaPRORYECTO1AOC2023.pdf

16 páginas

He publicado nuevos apuntes de 2º Arquitectura y Organización de Computadores 2: Memorias-cache-TODO.-AOC2.pdf

10 páginas

He publicado nuevos apuntes de 2º Arquitectura y Organización de Computadores 2: Problema-11.pdf

20 páginas

He publicado nuevos apuntes de 2º Arquitectura y Organización de Computadores 2: Practica-3.pdf

20 páginas

He publicado nuevos apuntes de 2º Arquitectura y Organización de Computadores 2: Problema-9.pdf

30 páginas

He publicado nuevos apuntes de 2º Arquitectura y Organización de Computadores 2: Problema-10.pdf

19 páginas

He publicado nuevos apuntes de 2º Arquitectura y Organización de Computadores 2: Problema-8.pdf

4 páginas

trabajos

-

Proyecto 2

He publicado nuevos trabajos de 2º Arquitectura y Organización de Computadores 2: Proyecto 2

reg32.vhd.pdf
testbenchMCmasMD.vhd.pdf
testbenchMips.vhd.pdf
UA.vhd.pdf
UCMC2022.vhd.pdf
UCMips.vhd.pdf

He publicado nuevos apuntes de 2º Arquitectura y Organización de Computadores 2: Lo-que-no-te-cuentan-de-la-UD-y-UA.pdf

4 páginas

apuntes

-

Problemas

He publicado nuevos apuntes de 2º Arquitectura y Organización de Computadores 2: Problemas

Problema1.pdf
Problema3.pdf
Problema7.pdf
Problema6.pdf
Problema5.pdf
Problema2.pdf

He publicado nuevos apuntes de 2º Arquitectura y Organización de Computadores 2: Practica-2.pdf

4 páginas

He publicado nuevos apuntes de 2º Arquitectura y Organización de Computadores 2: Practica-1.pdf

3 páginas

He publicado nuevos practicas de 2º Arquitectura y Organización de Computadores 2: conversorASM-HEX(P1-S3/S4).rar

Miniatura no disponible
rar
Anónimo

@Anónimo

practicas

-

Sesión 2 p1 - Traductor LE-Binario-Hexadecimal

Traductor de txt en lenguaje ensamblador a binario y a hexadecimal

COMOUSARreadmeplease.pdf
Miniatura no disponible
BinarioaHexadecimal.bash
Miniatura no disponible
LEaBinario.bash

ejercicios

-

EjercicosAOC2

He publicado nuevos ejercicios de 2º Arquitectura y Organización de Computadores 2: EjercicosAOC2

Enunciados-S1.pdf
Enunciados-S2.pdf
Enunciados-S3.pdf
Enunciados-S4.pdf
Enunciados-S5.pdf
Enunciados-S7.pdf

ejercicios

-

Problemas

He publicado nuevos ejercicios de 2º Arquitectura y Organización de Computadores 2: Problemas

problema2.pdf
problema3.pdf
problema5.pdf
problema6.pdf
problema7.pdf
problema8.pdf

He publicado nuevos apuntes de 2º Arquitectura y Organización de Computadores 2: VHDL.pdf

2 páginas
Anónimo

@Anónimo

ejercicios

-

problemas clase

Algunos tienen algún pequeño error

Problema3-T02Ejercicio-ruta-de-datos-multiciclo.pdf
Problema6.pdf
Problema3.pdf
Problema5AOC2T4RTL.pdf
Problema6T04Problemaloopunrolling2022.pdf
Problema2.pdf

ejercicios

-

Controlador de DMA (2022)

He publicado nuevos ejercicios de 2º Arquitectura y Organización de Computadores 2: Controlador de DMA (2022)

20220517.pdf

ejercicios

-

Modelo de fallos CCC (2022)

He publicado nuevos ejercicios de 2º Arquitectura y Organización de Computadores 2: Modelo de fallos CCC (2022)

20220426.pdf

He publicado nuevos otros de 2º Arquitectura y Organización de Computadores 2: conversorarmahex.java

Miniatura no disponible

ejercicios

-

Introducción a memorias cache

He publicado nuevos ejercicios de 2º Arquitectura y Organización de Computadores 2: Introducción a memorias cache

20220419.pdf

ejercicios

-

Introducción a VHDL (PF)

He publicado nuevos ejercicios de 2º Arquitectura y Organización de Computadores 2: Introducción a VHDL (PF)

20220405.pdf