chevron_left
chevron_right
Todo
Apuntes
Ejercicios
chevron_left
chevron_right

He publicado nuevos ejercicios de Bases de Datos: BDTarea4.pdf

4 páginas

He publicado nuevos ejercicios de Bases de Datos: BDTarea2.pdf

2 páginas

apuntes

-

TEORIA

He publicado nuevos apuntes de Bases de Datos: TEORIA

GESTION-DE-BASES-DE-DATOS.pdf
U.pdf
TEMA-PL-SQL.pdf
U.pdf
T2.pdf
teoria.pdf

apuntes

-

BDD

He publicado nuevos apuntes de Bases de Datos: BDD

SOLUCION-DIAGRAMAS.pdf
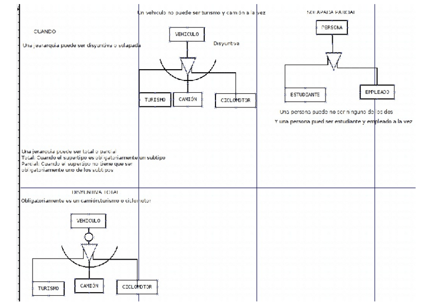
DISYUNTIVAS.pdf
REGLA-DE-TRANSFORMACION.pdf
RELACION-ENTRE-3.pdf
TIPOS-DE-DISYUNTIVAS.pdf
Empleados-y-departamentos-3.pdf
¡Estás al día!

¡Estás al día!

Has visto todos los archivos