Médico Quirúrgica III

chevron_left
chevron_right
Todo
Apuntes
chevron_left
chevron_right

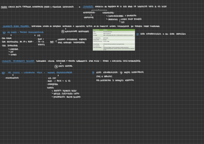
Todo lo que necesitas saber sobre las distintas enfermedades colestásicas: colangitis biliar primaria y colangitis esclerosante primaria. Incluye etiología, diagnóstico y manejo resumido en un folio y en base a las últimas guías

1 página

Todo lo que necesitas saber sobre el colangiocarcinoma, quistes y pólipos de la vesícula biliar así como el cáncer vesicular. Incluye etiología, diagnóstico y manejo en base a las últimas guías.

2 páginas

Todo lo que necesitas saber sobre los distintos tumores quísticos pancreáticos: etiología, clasificación, malignización, diagnóstico y características bioquímicas y manejo resumido en un folio

1 página

Todo lo que necesitas saber sobre el cáncer de hígado: etiología, clasificación, diagnóstico y manejo resumido en un folio y en base a las últimas guías

1 página

Todo lo que necesitas saber sobre el adenocarcinoma de páncreas: etiología, clasificación, estadiaje, diagnóstico y manejo resumido en un folio y en base a las últimas guías

1 página

Todo lo que necesitas saber sobre la pancreatitis crónica: etiología, fisiopatología, diagnóstico y manejo resumido en un folio y en base a las últimas guías

1 página

Todo lo que necesitas saber sobre la pancreatitis aguda: etiología, fisiopatología, diagnóstico, manejo y sus complicaciones resumido en un folio y en base a las últimas guías

1 página

Todo lo que necesitas saber sobre las distintas enfermedades de la vesícula biliar: cólico biliar, colecistitis, coledocolitiasis y colangitis. Incluye etiología, fisiología, diagnóstico y manejo.

2 páginas

Todo lo que necesitas saber sobre la enfermedad hepática avanzada, sus complicaciones y su manejo: etiología, cirrosis, ascitis, enfermedades vasculares, encefalopatía... en base a las últimas guías

3 páginas

Todo lo que necesitas saber sobre el trasplante hepático: indicaciones, técnica, seguimiento y complicaciones resumido en un folio y en base a las últimas guías

1 página

Todo lo que necesitas saber sobre las hepatitis agudas: etiología, clasificación, diagnóstico y manejo resumido en un folio y en base a las últimas guías

1 página

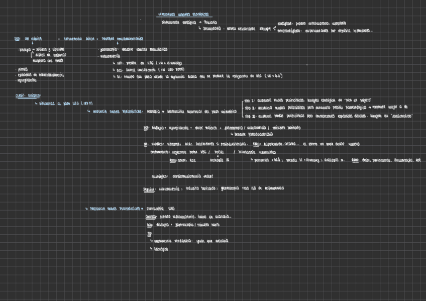
Todo lo que necesitas saber sobre el hiperaldosteronismo: etiología, diagnóstico y tratamiento resumido en un folio y en base a las últimas guías

1 página

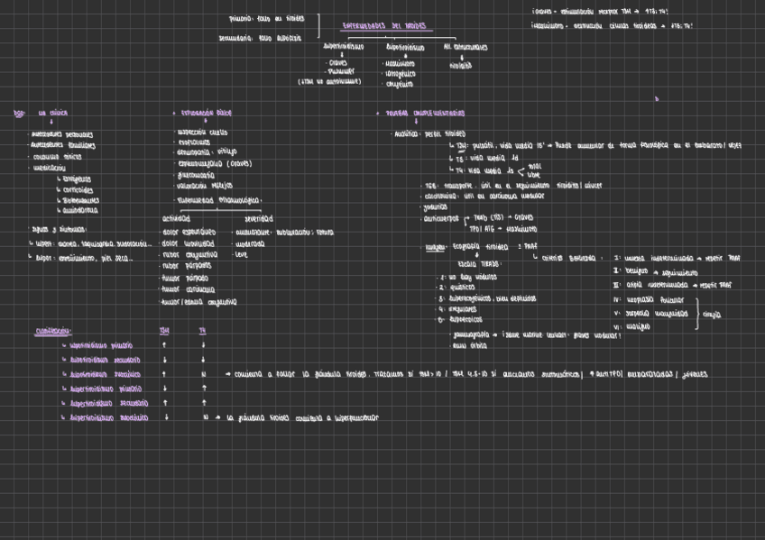
Todo lo que necesitas saber sobre las enfermedades de las glándulas paratiroides: etiología, clasificación, diagnóstico y manejo en base a las últimas guías

2 páginas

Todo lo que necesitas saber sobre las distintas enfermedades tiroideas (hiper/hipotiroidismo, tiroiditis): etiología, clasificación, diagnóstico y tratamiento en base a las últimas guías

3 páginas

Todo lo que necesitas saber sobre las distintas formas de alimentación hospitalaria: nutrición enteral y parenteral, sus indicaciones, ventajas y desventajas así como el síndrome de realimentación

1 página

Todo lo que necesitas saber sobre los distintos tumores neuroendocrinos, su diagnóstico y su manejo resumido en un folio y en base a las últimas guías

1 página

Todo lo que necesitas saber sobre el síndrome de Cushing: etiología, clasificación, diagnóstico y tratamiento resumido en un folio y en base a las últimas guías

1 página

Todo lo que necesitas saber sobre la insuficiencia suprarrenal: etiología, diagnóstico, tratamiento y manejo de la crisis adrenal resumido en un folio y en base a las últimas guías

1 página

Todo lo que necesitas saber sobre la osteoporosis: etiología, clasificación, diagnóstico y tratamiento resumido en un folio y en base a las últimas guías

1 página

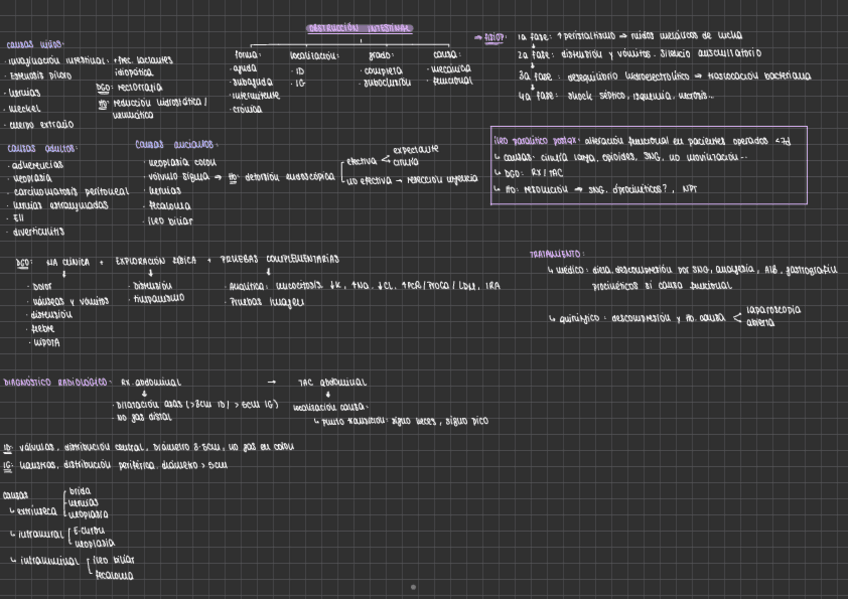
Todo lo que necesitas saber sobre el estreñimiento, pseudobstrucción, íleo paralítico y obstrucción: etiología, clasificación, diagnóstico y tratamiento resumido en un folio

2 páginas

Todo lo que necesitas saber sobre la obstrucción intestinal: etiología, clasificación, diagnóstico y tratamiento resumido en un folio y en base a las últimas guías

1 página

Todo lo que necesitas saber sobre los distintos síndromes hereditarios que predisponen a distintos cánceres digestivos como el síndrome de Lynch o síndromes polipósicos

2 páginas

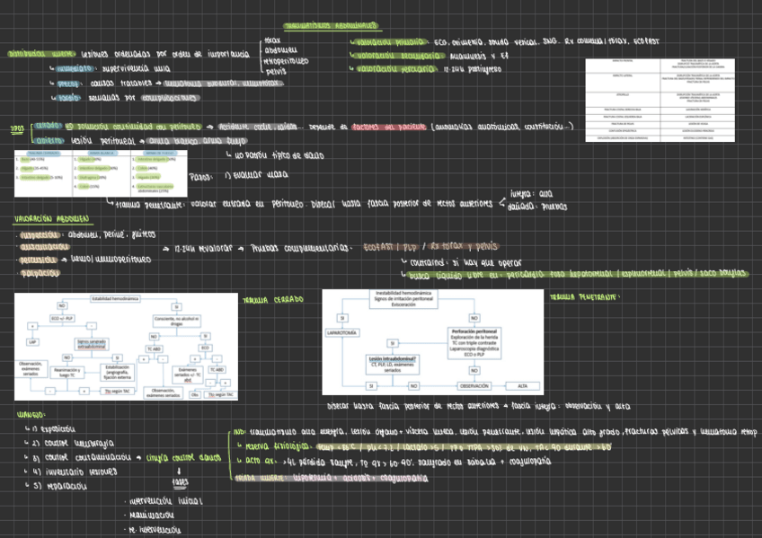
Todo lo que necesitas saber sobre los traumatismos abdominales y sus algoritmos de diagnóstico y manejo, resumido en un folio y en base a las últimas guías

1 página

Todo lo que necesitas saber sobre las hemorragias digestivas: clasificación, etiología, diagnóstico y tratamiento en base a las últimas guías

2 páginas

Todo lo que necesitas saber sobre los tumores gástricos: clasificación, diagnóstico y algoritmos de tratamiento resumido en un folio y en base a las últimas guías

1 página

Todo lo que necesitas saber sobre los distintos tumores esofágicos: clasificación, factores de riesgo, diagnóstico y algoritmos de manejo resumido en un folio y en base a las últimas guías

1 página

Todo lo que necesitas saber sobre los tumores del peritoneo y retroperitoneo, diagnóstico y tratamiento y las enfermedades del bazo y su manejo resumido en un folio y en base a las últimas guías

1 página

Todo lo que necesitas saber sobre las distintas infecciones intraabdominales: clasificación, etiología, diagnóstico y tratamiento en base a las últimas guías

3 páginas

Todo lo que necesitas saber sobre el cáncer colorrectal: clasificación, estadiaje, diagnóstico y manejo resumido en un folio y en base a las últimas guías

2 páginas

Todo lo que necesitas saber sobre los pólipos colónicos: clasificación, diagnóstico y manejo resumido en un folio y en base a las últimas guías

1 página

Todo lo que necesitas saber sobre la isquemia intestinal: trombosis venosa, isquemia mesentérica y colitis isquémica. Etiología, fisiopatología, diagnóstico y manejo resumido en un folio y en base a las últimas guías

1 página

Todo lo que necesitas saber sobre las distintas patologías apendiculares: apendicitis, tumores y divertículo de meckel en base a las últimas guías

2 páginas

Todo lo que necesitas saber sobre las distintas enfermedades perianales: hemorroides, fisuras e infecciones como los abscesos, fístulas y sinus pilonidal resumido en un folio y en base a las últimas guías

2 páginas

Todo lo que necesitas saber sobre los divertículos de colon: etiología, clasificación, formas de presentación, diagnóstico y manejo resumido en un folio y en base a las últimas guías

1 página

Todo lo que necesitas saber sobre la enfermedad inflamatoria intestinal: etiología, fisiopatología, clasificación, diagnóstico y algoritmos de manejo de brotes leves, moderados y graves así como el tratamiento quirúrgico en base a las últimas guías

4 páginas

Todo lo que necesitas saber sobre la enfermedad celiaca, SIBO y enfermedad de Whipple: etiofisiopatogenia, diagnóstico, clasificación y manejo resumido en un folio y en base a las últimas guías

1 página

Todo lo que necesitas saber sobre el síndrome diarreico: etiología, fisiopatología, diagnóstico y manejo resumido en un folio y en base a las últimas guías

1 página

Todo lo que necesitas saber sobre la obesidad: etiología, clasificación, diagnóstico y tratamiento tanto médico, endoscópico y quirúrgico resumido en un folio y en base a las últimas guías

1 página

Todo lo que necesitas saber sobre la infección por H. pylori: clasificación, diagnóstico, tratamiento y complicaciones además del síndrome ulceroso y la gastritis resumido en un folio y en base a las últimas guías

3 páginas

Todo lo que necesitas saber sobre la patología de la dispepsia y el síndrome intestino irritable: causas, clasificación, diagnóstico y tratamiento resumido en un folio y en base a las últimas guías

2 páginas

Todo lo que necesitas saber sobre los trastornos motores esofágicos: causas, clasificación, diagnóstico y tratamiento resumido en un folio y en base a las últimas guías

2 páginas

Todo lo que necesitas saber sobre la patología del reflujo gastroesofágico: causas, diagnóstico, tratamiento médico y quirúrgico y complicaciones resumido en un folio y en base a las últimas guías

2 páginas

Todo lo que necesitas saber sobre las distintas lesiones hepáticas quísticas y sólidas resumido en una tabla: definición, causas, factores de riesgo, diagnóstico, tratamiento e imágenes radiológicas

2 páginas

Todo lo que necesitas saber sobre las hepatopatías víricas, tóxicas, alcohólica, esteatósica, autoinmunes y genéticas resumido en una tabla: fisiopatología, diagnóstico, cuadro clínico y tratamiento en base a las últimas guías

5 páginas

apuntes

-

MQ III

Apuntes de MQ III en 3 documentos para que se puedan descargar :)

MQ-III-completo-1-174.pdf
MQ-III-completo-175-342.pdf
MQ-III-completo-343-503.pdf

He publicado nuevos apuntes de 4º Médico Quirúrgica III: Conceptos-clave-medplus-endocrino.pdf

28 páginas

He publicado nuevos apuntes de 4º Médico Quirúrgica III: MQ-III-completo (1 docu).pdf

503 páginas

He publicado nuevos apuntes de 4º Médico Quirúrgica III: 7.-sindromes-hereditarios-ca-digestivo.docx-2.pdf

7 páginas

He publicado nuevos apuntes de 4º Médico Quirúrgica III: 5.-DIABETES.pdf

52 páginas

He publicado nuevos apuntes de 4º Médico Quirúrgica III: 3.-LIPIDOS-Y-METABOLISMO-FOSFOCALCICO-2.pdf

21 páginas

He publicado nuevos apuntes de 4º Médico Quirúrgica III: 4.-NUTRICION-Y-OBESIDAD-3.pdf

34 páginas

He publicado nuevos apuntes de 4º Médico Quirúrgica III: 2.-PATOLOGIA-SUPRARRENAL.pdf

39 páginas

He publicado nuevos apuntes de 4º Médico Quirúrgica III: 6.-ENDOCRINOPATIAS-ASOCIADAS-A-IMT-2.pdf

8 páginas

He publicado nuevos apuntes de 4º Médico Quirúrgica III: 1.-PATOLOGIA-TIROIDEA.pdf

23 páginas

He publicado nuevos apuntes de 4º Médico Quirúrgica III: 3.-PATOLOGIA-DEL-INTESTINO-III.pdf

25 páginas

He publicado nuevos apuntes de 4º Médico Quirúrgica III: 3.-PATOLOGIA-DEL-INTESTINO-II.pdf

46 páginas

He publicado nuevos apuntes de 4º Médico Quirúrgica III: 3.-PATOLOGIA-DEL-INTESTINO-I.pdf

44 páginas

He publicado nuevos apuntes de 4º Médico Quirúrgica III: 6.-CIRUGIA-ONCOLOGICA-Y-HEPATOBILIAR.pdf

50 páginas

He publicado nuevos apuntes de 4º Médico Quirúrgica III: 7.-HEMORRAGIA-DIGESTIVA-AGUDA.pdf

9 páginas

He publicado nuevos apuntes de 4º Médico Quirúrgica III: 1.-PRUEBAS-COMPLEMENTARIAS-DIGESTIVO-2.pdf

28 páginas