Programación

chevron_left
chevron_right
Todo
Apuntes
Ejercicios
Exámenes
Otros
Prácticas
Trabajos
chevron_left
chevron_right

He publicado nuevos apuntes de 1º Programación: Ejemplos-programas-claros-y-bien-explicados.pdf

24 páginas

He publicado nuevos apuntes de 1º Programación: GUIA-BASICA-DE-PROGRAMACION.pdf

11 páginas

Apuntes de python básicos

5 páginas

He publicado nuevos apuntes de 1º Programación: Resolucion-sistemas-ecuaciones-y-minimos-cuadrados.pdf

6 páginas

DOCUMENTO DE ETIQUETAS PYTHON (BASICO)

5 páginas

DOCUMENTO DE ETIQUETAS JAVA SCRIPT (BASICO)

4 páginas

He publicado nuevos apuntes de 1º Programación: Programacion-1-bachillerato.pdf

17 páginas

He publicado nuevos apuntes de 1º Programación: METAFORA-ORDINADOR-I-CUINA-DUN-RESTAURANTE.pdf

6 páginas

He publicado nuevos apuntes de 1º Programación: PORTS-DE-COMUNICACIO.pdf

3 páginas
Anónimo

@Anónimo

He publicado nuevos apuntes de 1º Programación: calendario-2025-mensual.pdf

12 páginas

apuntes

-

Ficha Grados

He publicado nuevos apuntes de 1º Programación: Ficha Grados

Ficha-Grados-DAMDAW.pdf
ficha-DAW.pdf
ficha-DAM.pdf

Están escritos en catalán

2 páginas

Preguntas con respuestas en catalan

1 página

He publicado nuevos apuntes de 1º Programación: ACTIVIDAD-COMPONENTES-PLACA-ARDUINO-UNO.pdf

1 página

He publicado nuevos apuntes de 1º Programación: Introduccion-a-Small-Basic.pdf

10 páginas

He publicado nuevos apuntes de 1º Programación: Ejemplos-de-documentacion-de-programas.pdf

15 páginas

He publicado nuevos apuntes de 1º Programación: Introduccion-a-la-programacion.pdf

23 páginas

He publicado nuevos apuntes de 1º Programación: Introduccion-a-la-programacion.pdf

Miniatura no disponible
pdf

He publicado nuevos apuntes de 1º Programación: cara-rana-procesing.pdf

1 página

He publicado nuevos apuntes de 1º Programación: piruleta-processing.pdf

1 página

He publicado nuevos apuntes de 1º Programación: Lineas-alternas-bucle-for-y-condicional-if.pdf

1 página

He publicado nuevos apuntes de 1º Programación: AGENDA..pdf

3 páginas

He publicado nuevos ejercicios de 1º Programación: programacion-HTML.pdf

3 páginas

He publicado nuevos apuntes de 1º Programación: Introduccion-a-Fundamentos-de-la-Programacion.pdf

24 páginas

apuntes

-

PROGRMACIÓN Y COMPUTACIÓN

Python

Ejemplo-1.pdf
Ejemplo-2.pdf

Es un algoritmo echo en pseint que nos permite sacar la raiz cuadrada de numeros

2 páginas

Es un algoritmo echo en pseint que nos permite hacer divisiones de numeros

2 páginas

Es un algoritmo echo en pseint que nos permite ingresar un numero y nos mostrara su tabla de multiplicacion

2 páginas

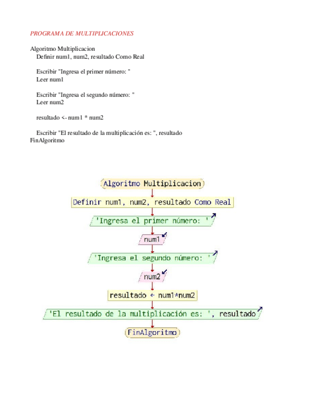
Es un algoritmo echo en pseint que nos permite multiplicar numeros

2 páginas

Es un algoritmo echo en pseint que nos permite restar numeros

2 páginas

algoritmo echo en pseint

2 páginas

He publicado nuevos apuntes de 1º Programación: Calendario.pdf

1 página

He publicado nuevos apuntes de 1º Programación: TablaDemultiplicarEnC.pdf

1 página

He publicado nuevos apuntes de 1º Programación: TABLAS-DE-MULTIPLICAR.pdf

1 página

He publicado nuevos apuntes de 1º Programación: MULTIPLICACION.pdf

1 página

He publicado nuevos apuntes de 1º Programación: Programacionpythonbasico.pdf

5 páginas

He publicado nuevos apuntes de 1º Programación: ApuntesProgramacion.pdf

5 páginas

He publicado nuevos apuntes de 1º Programación: Ejercicios-Pseudocodigo-2.pdf

1 página

He publicado nuevos ejercicios de 1º Programación: Ejercicios-Pseudocodigo-1.pdf

1 página
Anónimo

@Anónimo

He publicado nuevos apuntes de 1º Programación: Apuntes Java.pdf

9 páginas

Caracteristicas, funcion y tipos, y todo lo que debes saber sobre una fuente de poder.

1 página

practicas

-

RELACIONES

He publicado nuevos practicas de 1º Programación: RELACIONES

RELACION-3.pdf
RELACION-1.pdf
RELACION-2.pdf

He publicado nuevos apuntes de 1º Programación: p2-20202021-TG.pdf

1 página

He publicado nuevos apuntes de 1º Programación: prac2-2021-TE.pdf

1 página

He publicado nuevos apuntes de 1º Programación: p1-T11718ef.pdf

1 página

He publicado nuevos apuntes de 1º Programación: p2-1718-tarda.pdf

1 página
Anónimo

@Anónimo

Este es un ejercicio sobre array, la pagina de consola que yo uso para programar en java es JDoodle

1 página

examenes

-

E. PROGRAMACÓN

He publicado nuevos examenes de 1º Programación: E. PROGRAMACÓN

Aleman-1-Examen-y-criterios-de-correccion.pdf
aleman01.pdf
aleman02.pdf
Aleman-5-Examen-y-criterios-de-correccion.pdf
213-Examen1b.pdf
213-Criterios-correccion-Andalucia.pdf

examenes

-

pr

He publicado nuevos examenes de 1º Programación: pr

003-Ciencias-de-la-Tierra-y-Medioambientales-A-sept-2012.pdf
002D-Dibujo-Tecnico-B-sept-2011.pdf
003-Ciencias-de-la-Tierra-y-Medioambientales-A-junio-2012.pdf
002B-SOL-Fundamentos-del-Arte-julio-2018.pdf
003-Griego-junio-2012.pdf
002C-Dibujo-Tecnico-A-sept-2011.pdf

He publicado nuevos apuntes de 1º Programación: Redaccion-hecha-por-mi-de-catalan-2o-Bachillerato.pdf

3 páginas
Anónimo

@Anónimo

He publicado nuevos ejercicios de 1º Programación: preguntes-micro.pdf

4 páginas

apuntes

-

historia de las aplicaciones moviles

He publicado nuevos apuntes de 1º Programación: historia de las aplicaciones moviles

AMlinea-del-tiempo.pdf

otros

-

historia de la computadora

He publicado nuevos otros de 1º Programación: historia de la computadora

Infografia-Linea-del-Tiempo-Historia-Timeline-Doodle-Multicolor.pdf

trabajos

-

historia de los dispositivos moviles (programación)

He publicado nuevos trabajos de 1º Programación: historia de los dispositivos moviles (programación)

Historia-de-los-Dispositivos-moviles.pdf
¡Estás al día!

¡Estás al día!

Has visto todos los archivos