Todo
Apuntes
Preguntas
Ejercicios
Exámenes
Prácticas
Test
chevron_left
chevron_right

He publicado nuevos apuntes de 3º Sistemas de información para internet: COMO-APROBAR-SISTEMAS-DE-INFORMACION-PARA-INTERNET.pdf

1 página

He publicado nuevos apuntes de 3º Sistemas de información para internet: Exmanes-junio-2025.pdf

7 páginas

He publicado nuevos apuntes de 3º Sistemas de información para internet: Autoevaluacion-Cloud-Computing-SIPI.pdf

2 páginas

He publicado nuevos apuntes de 3º Sistemas de información para internet: Autoevaluacion-MOMs-SIPI.pdf

2 páginas

He publicado nuevos apuntes de 3º Sistemas de información para internet: Preguntas-examen-SIPI.pdf

16 páginas

He publicado nuevos examenes de 3º Sistemas de información para internet: SEGUNDO_PARCIAL_PREGUNTAS_IMPORTANTES.pdf

7 páginas

He publicado nuevos apuntes de 3º Sistemas de información para internet: Apuntes-SegundoParcial.pdf

9 páginas

He publicado nuevos examenes de 3º Sistemas de información para internet: PrimerParcialInternet.pdf

20 páginas

He publicado nuevos apuntes de 3º Sistemas de información para internet: Tema-2-Tecnologias-para-el-desarrollo-del-cliente.-CSS.pdf

12 páginas

He publicado nuevos apuntes de 3º Sistemas de información para internet: Tema-2-Tecnologias-para-el-desarrollo-en-el-cliente-HTML.pdf

14 páginas

He publicado nuevos apuntes de 3º Sistemas de información para internet: Tema-4-Servicios-parte-2.pdf

14 páginas

He publicado nuevos apuntes de 3º Sistemas de información para internet: Tema-5-Computacion-en-la-nube.pdf

7 páginas

He publicado nuevos apuntes de 3º Sistemas de información para internet: PARCIAL-1-RESUMEN.pdf

31 páginas

apuntes

-

Teoria por partes SIPI primer parcial 24-25

He publicado nuevos apuntes de 3º Sistemas de información para internet: Teoria por partes SIPI primer parcial 24-25

Tema-1-Introduccion-SIPI.pdf
Tema-3-Autenticacion-y-autorizacion.pdf
Tema-3-Patrones.pdf
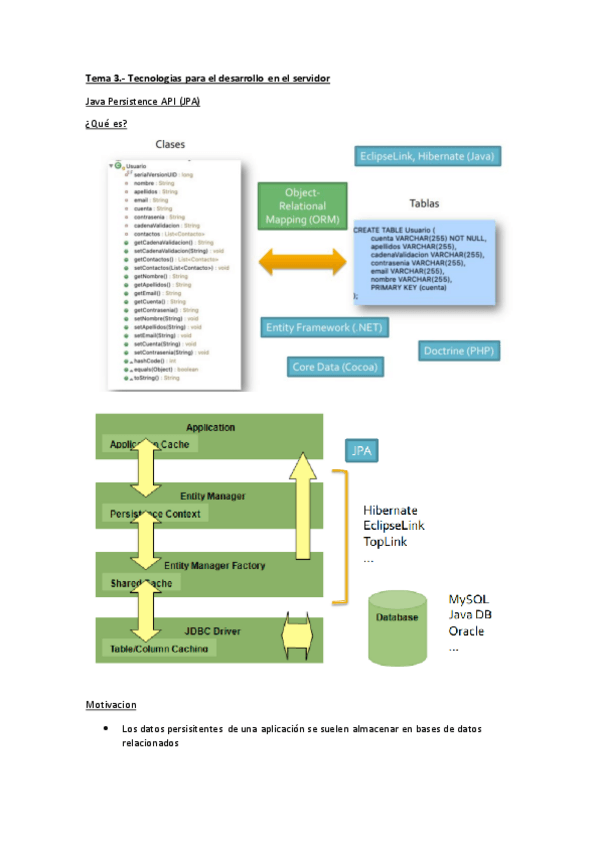
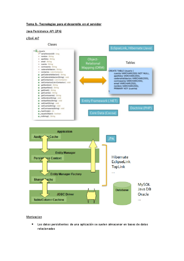
Tema-3-Persistencia.pdf
Tema-4-Servicios.pdf

He publicado nuevos apuntes de 3º Sistemas de información para internet: SIPI-autoevaluacion-arquitecturas-REST.pdf

5 páginas

He publicado nuevos apuntes de 3º Sistemas de información para internet: SIPI-Autoevaluacion-modelado.pdf

2 páginas

He publicado nuevos apuntes de 3º Sistemas de información para internet: SIPI-autoevaluacion-arquitecturas-orientadas-a-servicios.pdf

2 páginas

He publicado nuevos apuntes de 3º Sistemas de información para internet: Preguntas-parcial-1-ejemplo-campus.pdf

2 páginas

He publicado nuevos apuntes de 3º Sistemas de información para internet: SIPI-resumido-teoria.pdf

4 páginas

He publicado nuevos apuntes de 3º Sistemas de información para internet: SII-Apuntes-Tema-1.pdf

3 páginas

He publicado nuevos apuntes de 3º Sistemas de información para internet: Teoria-sistemas-de-informacion-para-internet.pdf

52 páginas

He publicado nuevos apuntes de 3º Sistemas de información para internet: SIPI-Autoevaluacion-patrones.pdf

1 página

He publicado nuevos apuntes de 3º Sistemas de información para internet: SIPI-Autoevaluacion-1.pdf

2 páginas

He publicado nuevos apuntes de 3º Sistemas de información para internet: Utilidades-de-JPA.pdf

2 páginas

He publicado nuevos apuntes de 3º Sistemas de información para internet: JPA-teoria.pdf

25 páginas

apuntes

-

Resumen Primer Parcial

He publicado nuevos apuntes de 3º Sistemas de información para internet: Resumen Primer Parcial

Miniatura no disponible
Prrimer-Parcial-P2.pdf
Miniatura no disponible
Primer-Parcial-P1.pdf

practicas

-

PRACTICA ANGULAR SOLUCION

He publicado nuevos practicas de 3º Sistemas de información para internet: PRACTICA ANGULAR SOLUCION

practicaAngular-Enunciado.pdf
detalle-contacto.component.html.pdf
formulario-contacto.component.html.pdf
formulario-contacto.component.ts.pdf

practicas

-

Practica CSS y HTML SOLUCION

He publicado nuevos practicas de 3º Sistemas de información para internet: Practica CSS y HTML SOLUCION

Practica-CSS-y-HTML-SOLUCION.pdf
ENUNCIADO-HTML-Y-CSS-PRACTICA.pdf

He publicado nuevos apuntes de 3º Sistemas de información para internet: Resumen-Segundo-Parcial.pdf

Miniatura no disponible
16 páginas

He publicado nuevos apuntes de 3º Sistemas de información para internet: ASIGNACION-DE-VALORES-CSS.pdf

2 páginas

He publicado nuevos examenes de 3º Sistemas de información para internet: Ejemplo-de-Examen-Primer-Parcial.pdf

6 páginas

practicas

-

Práctica Pruebas Servicios REST Grupo A RESUELTA

He publicado nuevos practicas de 3º Sistemas de información para internet: Práctica Pruebas Servicios REST Grupo A RESUELTA

Enunciado.pdf
NivelesInstitutoApplicationTests-.java.pdf

practicas

-

Práctica Servicio Web REST Grupo A RESUELTA

He publicado nuevos practicas de 3º Sistemas de información para internet: Práctica Servicio Web REST Grupo A RESUELTA

ControladorRest-.java.pdf
LogicaUsuario-.java.pdf
Enunciado.pdf

practicas

-

Práctica de JPA Grupo B RESUELTA

He publicado nuevos practicas de 3º Sistemas de información para internet: Práctica de JPA Grupo B RESUELTA

Vuelo-.java.pdf
Plaza-.java.pdf
Enunciado.pdf

practicas

-

Práctica de HTML y CSS Grupo B RESUELTA

He publicado nuevos practicas de 3º Sistemas de información para internet: Práctica de HTML y CSS Grupo B RESUELTA

proyectos-.css.pdf
resultados-proyectos-.html.pdf
Enunciado.pdf

practicas

-

Práctica de JPA Grupo A RESUELTA

He publicado nuevos practicas de 3º Sistemas de información para internet: Práctica de JPA Grupo A RESUELTA

Campo-.java.pdf
Formulario-.java.pdf
Enunciado.pdf

practicas

-

Práctica de HTML y CSS Grupo A RESUELTA

He publicado nuevos practicas de 3º Sistemas de información para internet: Práctica de HTML y CSS Grupo A RESUELTA

fuerzas-.css.pdf
fuerzas-.html.pdf
Enunciado.pdf

test

-

Autoevaluaciones Todos los Temas

He publicado nuevos test de 3º Sistemas de información para internet: Autoevaluaciones Todos los Temas

Test-Tema-2-CSS.pdf
Test-Tema-2-HTML.pdf
Test-Tema-2-JS.pdf
Test-Tema-3-modelado.pdf
Test-Tema-3-operaciones.pdf
Test-Tema-3-patrones.pdf

He publicado nuevos examenes de 3º Sistemas de información para internet: Parciales-Parte-1.pdf

7 páginas

He publicado nuevos examenes de 3º Sistemas de información para internet: SegundoParcial-Correccion.pdf

5 páginas

He publicado nuevos examenes de 3º Sistemas de información para internet: Segundo-Examen-Parcial.pdf

12 páginas

He publicado nuevos examenes de 3º Sistemas de información para internet: Preguntas-Parcial-2.pdf

22 páginas

He publicado nuevos examenes de 3º Sistemas de información para internet: Preguntas-Tipo-Test.pdf

5 páginas

He publicado nuevos examenes de 3º Sistemas de información para internet: primer-parcial-recuperacion-2024-junio.pdf

3 páginas

He publicado nuevos examenes de 3º Sistemas de información para internet: Examen-P2.pdf

5 páginas

He publicado nuevos examenes de 3º Sistemas de información para internet: SEGUNDO-PARCIAL-2023-2024.pdf

6 páginas

He publicado nuevos examenes de 3º Sistemas de información para internet: SegundoParcialSegundaOrdinaria.pdf

1 página

He publicado nuevos examenes de 3º Sistemas de información para internet: SegundoParcialPrimeraOrdinaria.pdf

1 página

He publicado nuevos examenes de 3º Sistemas de información para internet: SegundoParcial.pdf

1 página

He publicado nuevos examenes de 3º Sistemas de información para internet: PrimerParcialPrimeraOrdinaria.pdf

1 página

He publicado nuevos examenes de 3º Sistemas de información para internet: PrimerParcial.pdf

1 página

He publicado nuevos examenes de 3º Sistemas de información para internet: esquema-tema4.pdf

2 páginas

He publicado nuevos examenes de 3º Sistemas de información para internet: PRIMER-PARCIAL-2023-2024.pdf

7 páginas

He publicado nuevos examenes de 3º Sistemas de información para internet: primer-parcial-2020-resuelto.pdf

3 páginas

He publicado nuevos examenes de 3º Sistemas de información para internet: Ejemplo-PRIMER-PARCIAL-EXAMEN.pdf

6 páginas

He publicado nuevos examenes de 3º Sistemas de información para internet: Test-JS.pdf

3 páginas

He publicado nuevos examenes de 3º Sistemas de información para internet: Test-tema3.pdf

5 páginas

He publicado nuevos examenes de 3º Sistemas de información para internet: Test-tema2.pdf

4 páginas

He publicado nuevos examenes de 3º Sistemas de información para internet: Test-tema1.pdf

3 páginas

ejercicios

-

Ejercicio HTML Datos Hospital SOLUCIÓN

He publicado nuevos ejercicios de 3º Sistemas de información para internet: Ejercicio HTML Datos Hospital SOLUCIÓN

hospital.css.pdf
ingresados-hospital.html.pdf
Imagenes-Solucion.pdf