Ingeniería en Computación (UNAM)
Coyoacán
Asignaturas de Ingeniería en Computación (UNAM)
Asignatura
arrow_downward6º
•
6 posts
10º
•
0 posts
10º
•
0 posts
10º
•
0 posts
1º
•
0 posts
2º
•
6 posts
4º
•
3 posts
10º
•
0 posts
6º
•
0 posts
10º
•
0 posts
10º
•
0 posts
2º
•
9 posts
3º
•
2 posts
1º
•
31 posts
8º
•
0 posts
6º
•
6 posts
7º
•
6 posts
10º
•
0 posts
10º
•
1 posts
10º
•
0 posts
3º
•
6 posts
6º
•
10 posts
7º
•
2 posts
5º
•
6 posts
3º
•
0 posts
4º
•
13 posts
2º
•
0 posts
3º
•
1 posts
4º
•
0 posts
8º
•
0 posts
7º
•
0 posts
10º
•
3 posts
4º
•
1 posts
1º
•
5 posts
1º
•
12 posts
9º
•
0 posts
1º
•
0 posts
5º
•
12 posts
7º
•
0 posts
7º
•
1 posts
5º
•
9 posts
4º
•
0 posts
2º
•
9 posts
8º
•
0 posts
8º
•
0 posts
10º
•
0 posts
10º
•
0 posts
3º
•
1 posts
10º
•
0 posts
10º
•
0 posts
10º
•
0 posts
10º
•
0 posts
3º
•
0 posts
1º
•
5 posts
10º
•
0 posts
9º
•
0 posts
2º
•
0 posts
8º
•
0 posts
10º
•
0 posts
10º
•
0 posts
10º
•
0 posts
5º
•
9 posts
7º
•
43 posts
10º
•
0 posts
9º
•
0 posts
10º
•
0 posts
6º
•
7 posts
8º
•
0 posts
8º
•
0 posts
Últimas publicaciones de Ingeniería en Computación (UNAM)
He publicado nuevos apuntes de 10º Cómputo móvil: DesarrolloDeClientesInteligentesHeyRoxxi.pdf
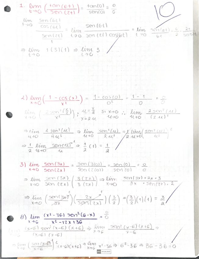
Cuaderno de Ejercicios Tema 2 Resuelto
He publicado nuevos apuntes de 1º Cálculo y Geometría Analítica: DerivadasEJERCICIOS1.pdf
He publicado nuevos apuntes de 1º Cálculo y Geometría Analítica: LimitesEJERCICIOS3.pdf
He publicado nuevos apuntes de 1º Cálculo y Geometría Analítica: LimitesEJERCICIOS2.pdf
He publicado nuevos apuntes de 1º Cálculo y Geometría Analítica: LimitesEJERCICIOS1.pdf
He publicado nuevos apuntes de 1º Cálculo y Geometría Analítica: DeterminacionDeAsintotasEJERCICIOS.pdf
He publicado nuevos apuntes de 1º Cálculo y Geometría Analítica: PropiedadesDeLosLimites.pdf
He publicado nuevos apuntes de 1º Cálculo y Geometría Analítica: FormulacionDeFunciones.pdf
He publicado nuevos apuntes de 1º Cálculo y Geometría Analítica: GraficaDeFuncionesTrigonometricasInversas.pdf
He publicado nuevos apuntes de 1º Cálculo y Geometría Analítica: FuncionesInyectivasYSuprayectias.pdf
He publicado nuevos apuntes de 1º Cálculo y Geometría Analítica: OperacionesConFunciones.pdf
He publicado nuevos apuntes de 1º Cálculo y Geometría Analítica: GraficaDeFuncionesTrigonometricas.pdf
He publicado nuevos apuntes de 1º Cálculo y Geometría Analítica: Funciones2.pdf
He publicado nuevos apuntes de 1º Cálculo y Geometría Analítica: FuncionesParametricas.pdf
He publicado nuevos apuntes de 1º Cálculo y Geometría Analítica: Funciones1.pdf
He publicado nuevos apuntes de 1º Cálculo y Geometría Analítica: RotacionDeEjes.pdf
He publicado nuevos apuntes de 1º Cálculo y Geometría Analítica: SeccionesConicas.pdf
ejercicios
-
TAREAS Cálculo Vectorial
He publicado nuevos ejercicios de 3º Cálculo vectorial: TAREAS Cálculo Vectorial
examenes
-
Ejercicios Cálculo Vectorial
He publicado nuevos examenes de 3º Cálculo vectorial: Ejercicios Cálculo Vectorial
He publicado nuevos apuntes de 2º Cálculo Integral: Apuntes-y-Ejercicios.pdf
He publicado nuevos apuntes de 2º Cálculo Integral: Solucion-Primer-examen-Parcial.pdf
He publicado nuevos apuntes de 2º Álgebra Lineal: ALResumenTransformaciones-Lineales.pdf
He publicado nuevos apuntes de 2º Álgebra Lineal: ALResumen-Producto-Interno.pdf
ejercicios
-
Algebra Líneal Tareas 21-28 Barrera
He publicado nuevos ejercicios de 2º Álgebra Lineal: Algebra Líneal Tareas 21-28 Barrera
He publicado nuevos ejercicios de 1º Fundamentos de Programación: Programas-Calificaciones.pdf
He publicado nuevos ejercicios de 1º Fundamentos de Programación: Algoritmo-Refrescos.pdf
He publicado nuevos apuntes de 1º Fundamentos de Programación: Algoritmo-cuadrado-con-asteriscos.pdf
He publicado nuevos ejercicios de 1º Fundamentos de Programación: Algoritmo-de-arreglos.pdf
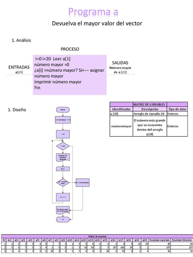
He publicado nuevos ejercicios de 1º Fundamentos de Programación: Diagrama-de-Flujo-y-Pseudocodigo-de-Calculadora.pdf
He publicado nuevos practicas de 1º Química: Laboratorio-de-Quiimica-Practica-9-Equilibrio-Quimico-Desarrollo.pdf
He publicado nuevos practicas de 1º Química: Laboratorio-de-Quiimica-Practica-8-Termoquimica-Grafica-y-previos.pdf
He publicado nuevos practicas de 1º Química: Laboratorio-de-Quiimica-Practica-7-Rendimiento-de-reaccion-calculos.pdf
He publicado nuevos practicas de 1º Química: Laboratorio-de-Quiimica-Practica-6-Disoluciones-graficos.pdf
He publicado nuevos apuntes de 2º Mecánica: Diagrama-de-cuerpo-libre.pdf
He publicado nuevos ejercicios de 2º Mecánica: Ley-de-la-Gravitacion-Universal-y-Leyes-de-Newton.pdf
He publicado nuevos apuntes de 2º Mecánica: Sistemas-de-Unidades.pdf
He publicado nuevos ejercicios de 2º Mecánica: Principio-de-Stevin-Ley-del-paralelogramo.pdf
He publicado nuevos apuntes de 2º Mecánica: Concepto-de-fuerza-y-propiedades-de-los-modelos-de-cuerpos-que-se-emplean-en-la-mecanica-clasica.pdf
He publicado nuevos apuntes de 2º Mecánica: Cantidades-escalares-y-vectoriales.pdf
He publicado nuevos apuntes de 2º Mecánica: Conceptos-basicos-de-la-mecanica-newtoniana.pdf
He publicado nuevos apuntes de 2º Mecánica: Resumen-historico-y-descripcion-de-la-mecanica.pdf
He publicado nuevos apuntes de 1º Fundamentos de Programación: UNAM-Sistemas-de-numeros-digitales.pdf
He publicado nuevos apuntes de 1º Fundamentos de Programación: UNAM-Que-es-un-software-y-un-sistema-operativo.pdf
