Portada
Asignatura
Grado en Relaciones Laborales y Recursos Humanos (UMA)
Teoria de las Relaciones Laborales
Fecha de subida
29 mar 2024
Categoría
apuntes
Información
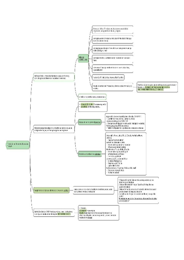
Esquema
Etiquetas
Prácticas - Practica-de-existencia-de-relacion-laboral.docx
docx
72
0
Apuntes - TRRLL N5 Ester.docx
9
Exámenes - examen-teorias-1-3.docx
1
Apuntes - TEMA-2-TEORIAS-SOCIOLOGICAS-DE-LAS-RELACIONES-LABORALES-1-2.pdf
pdf
6 páginas
34
Apuntes - TEMA-1-y-2resumenes.pdf
15 páginas
59
Apuntes - TEMA-I.pdf
4 páginas
40
Apuntes - Tema-1.pdf
5 páginas
27
Apuntes - ResumenTema3y4TeoriaRRLL.pdf
13 páginas
Apuntes - tema-1-y-2-teoria-de-la-relaciones-labores.pdf
2 páginas
30
Apuntes - TEMA-2-TEORIA-RRLL.pdf
9 páginas
26
Apuntes - TEMA 1- teoría de las rrll.pdf
3 páginas
35
Apuntes - Adam Smith.doc
doc
6
Apuntes - TEMA-5-TEORIAS-DE-LA-JUSTICIA.pdf
Apuntes - Tema-8-R.L..pdf
22
Apuntes - TEMA-2-TEORIA.pdf
7 páginas
24
Apuntes - TEMA-6-PRESENTE-Y-RETOS-DE-LAS-RELACIONES-LABORALES-1.pdf
Apuntes - TEMA-3-TEORIA-RRLL.pdf
28
Apuntes - Tema-II.pdf
16
Apuntes - TEMA-3-TEORIAS-SOCIOLOGICAS-DE-LAS-RELACIONES-LABORALES-ETAPA-DE-CONSOLIDACION-2-1-2.pdf
23
Exámenes - PREGUNTAS-OBJETO-DE-ESTUDIO-TEMA-2.pdf
25
Información
Esquema