
Instituto Fomento Ocupacional - Desarrollo de Aplicaciones Multiplataforma
location_on
Granada
Sube tus apuntes
arrow_forwardGana dinero subiendo apuntes
Asignaturas de Instituto Fomento Ocupacional - Desarrollo de Aplicaciones Multiplataforma
Asignatura
arrow_downwardAcceso a datos
0 posts
Bases de Datos
2 posts
Desarrollo de interfaces
0 posts
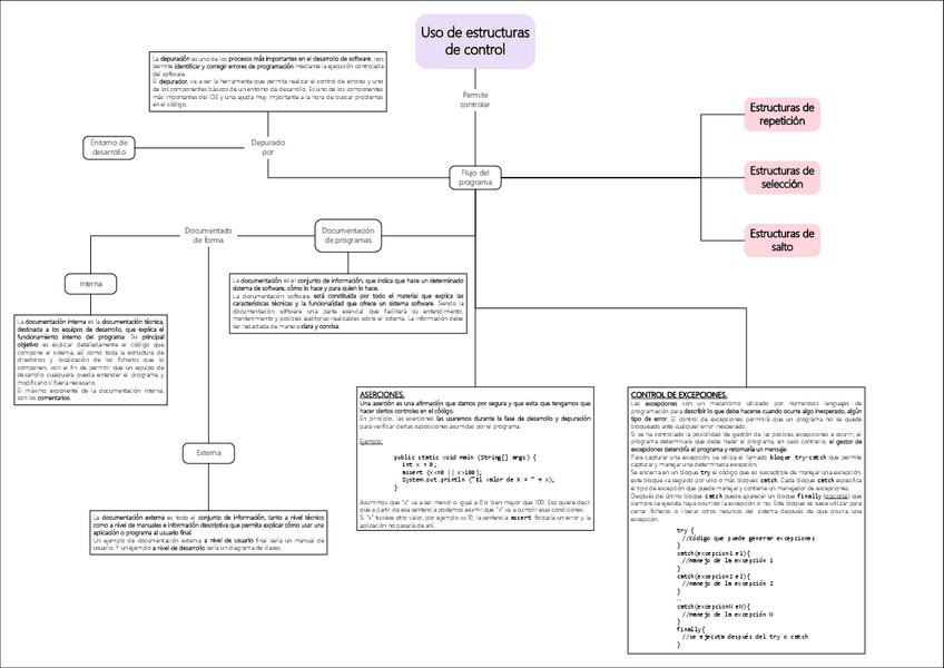
Entornos de desarrollo
1 posts
Programación
5 posts
Sistemas informáticos
1 posts
Últimas publicaciones de Instituto Fomento Ocupacional - Desarrollo de Aplicaciones Multiplataforma
He publicado nuevos apuntes de Lenguajes de marcas y sistemas de gestión de información: Unidad-1.pdf
apuntes
-
Segundo Semestre
He publicado nuevos apuntes de Sistemas informáticos: Segundo Semestre
apuntes
-
Segundo Semestre
He publicado nuevos apuntes de Bases de Datos: Segundo Semestre
apuntes
-
Segundo Semestre
He publicado nuevos apuntes de Entornos de desarrollo: Segundo Semestre
apuntes
-
Segundo Semestre
He publicado nuevos apuntes de Lenguajes de marcas y sistemas de gestión de información: Segundo Semestre
apuntes
-
Segundo Semestre
He publicado nuevos apuntes de Programación: Segundo Semestre