@drwh0

143 Publicaciones

3.21k Interacciones

2 Seguidores

0 Siguiendo

Lista de publicaciones de drwh0

He publicado nuevos apuntes de 3º Sistemas Basados en Microprocesador: TEORIA.pdf

81 páginas

apuntes

-

Diapositivas

He publicado nuevos apuntes de 3º Sistemas Basados en Microprocesador: Diapositivas

Tema-8-Pines-de-ES-Interrupciones.pdf
Tema-10-Comunicaciones-serie.pdf
Tema-7-Programacioin-de-microcontroladores-en-C.pdf
Tema-5-Introduccion-a-los-microprocesadores.pdf
Tema-6-el-microcontrolador-MSP430G2553.pdf
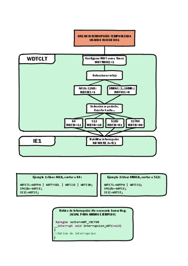
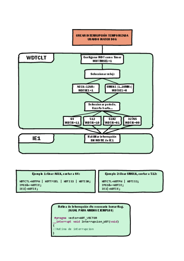
esquemas-Timers.pdf

He publicado nuevos apuntes de 3º Sistemas Basados en Microprocesador: introduccionalmsp430.pdf

35 páginas

apuntes

-

Apuntes Mágicos

He publicado nuevos apuntes de 3º Sistemas Basados en Microprocesador: Apuntes Mágicos

ResumenJRQ.pdf
RESUMEN-TIMERS.pdf
ACLARACIONES-MSP430.pdf
TEORIA.SBM.JRQ.-1.0.pdf

He publicado nuevos apuntes de 2º Circuitos Eléctricos: Libro Circuitos Trifásicos.pdf

147 páginas

apuntes

-

Recopilacion Examenes

He publicado nuevos apuntes de 2º Circuitos Eléctricos: Recopilacion Examenes

wuolah-2º Parcial 2014.pdf
wuolah-CE_Electronica_2P_12.pdf
wuolah-Examen_de_Junio 2013_1.pdf
wuolah-1P_2012_b.pdf
CE_2P_16.pdf
wuolah-CE_Electronica_1C_12.pdf

apuntes

-

Recopilacion Todos los Examenes

He publicado nuevos apuntes de 2º Electrónica Analógica: Recopilacion Todos los Examenes

Jun EnA-Grado 13-14-soluciones.pdf
Jun EnA-Grado 14-15-soluciones.pdf
Jun EnA-Grado 16-17-solución.pdf
1erParcial-EnA-13-14 (solucionado)(1).pdf
Jun EnA-Grado 15-16-solución-cuestiones.pdf
Jun EnA-Grado 15-16-solución-problemas.pdf