@patatonauta

177 Publicaciones

1.29k Interacciones

1 Seguidores

0 Siguiendo

Lista de publicaciones de patatonauta

He publicado nuevos apuntes de 4º Informática Forense: Resumenes-temas-1-7-test.pdf

16 páginas

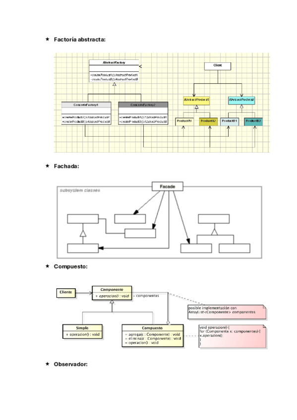
He publicado nuevos apuntes de 4º Desarrollo Basado en Componentes y Servicios: Resumenes-temas-1-6-test.pdf

15 páginas

apuntes

-

Ejercicios tema 5 resueltos

He publicado nuevos apuntes de 4º Desarrollo Basado en Componentes y Servicios: Ejercicios tema 5 resueltos

Ej2SimpleBnBSolucion.pdf
NetfluxSolucionPorPasos.pdf

apuntes

-

Ejercicios tema 3 resueltos

He publicado nuevos apuntes de 4º Desarrollo Basado en Componentes y Servicios: Ejercicios tema 3 resueltos

Ej1ZooModeloDominio.png
Ej2ViajesModeloDominio.png
Ej3VehiculosModeloDominio.png
Ej4BicicletasModeloDominio.png
Ej1ZooSolucion.png

apuntes

-

Recopilación de errores frecuentes en el modelado

He publicado nuevos apuntes de 3º Modelado de Sistemas Software: Recopilación de errores frecuentes en el modelado

Recopilacion-de-errores-frecuentes-en-el-modelado-de-maquinas-de-estados.txt
Recopilacion-de-errores-frecuentes-en-la-especificacion-de-restricciones-OCL.txt
Recopilacion-y-categorizacion-de-errores-frecuentes-en-modelado-conceptual-del-dominio-mediante-diagramas-de-clases-UML.txt
Recopilacion-y-categorizacion-de-errores-habituales-en-modelado-de-procesos-de-negocio-mediante-diagramas-de-actividad-UML.txt

examenes

-

Test MOD otros años corregidos

He publicado nuevos examenes de 3º Modelado de Sistemas Software: Test MOD otros años corregidos

0-Cuestionario-temas-1-3-20-de-octubre-lab-102-101.png
1-Cuestionario-temas-4-5-dia-17-Nov-lab-101102.png
Miniatura no disponible
2-Cuestionario-temas-4..5-dia-18-Nov-lab-101102.html
3-Cuestionario-tema-6-dia-1-labs-101-102-nota-respuestas-acertadas-5.png
photo2016-12-0422-17-50.jpg
photo2016-12-0422-21-47.jpg