@TET_32

Estudios: Grado en Ingeniería Informática (UPC) ...Mostrar más

Bio: FIB. Enginyeria Informàtica

175 Publicaciones

1.03k Interacciones

4 Seguidores

1 Siguiendo

Lista de publicaciones de TET_32

practicas

-

Pràctiques EC

He publicado nuevos practicas de 1º Estructura de Computadores: Pràctiques EC

Quadern-de-laboratori-sessio1IF.pdf
Quadern-de-laboratori-sessio2IF.pdf
Quadern-de-laboratori-sessio3IF.pdf
Quadern-de-laboratori-sessio4IF.pdf
Quadern-de-laboratori-sessio5IF.pdf

apuntes

-

Apunts blocs PE

He publicado nuevos apuntes de 2º Probabilidad y Estadística: Apunts blocs PE

Bloc-A.pdf
Bloc-B.pdf

apuntes

-

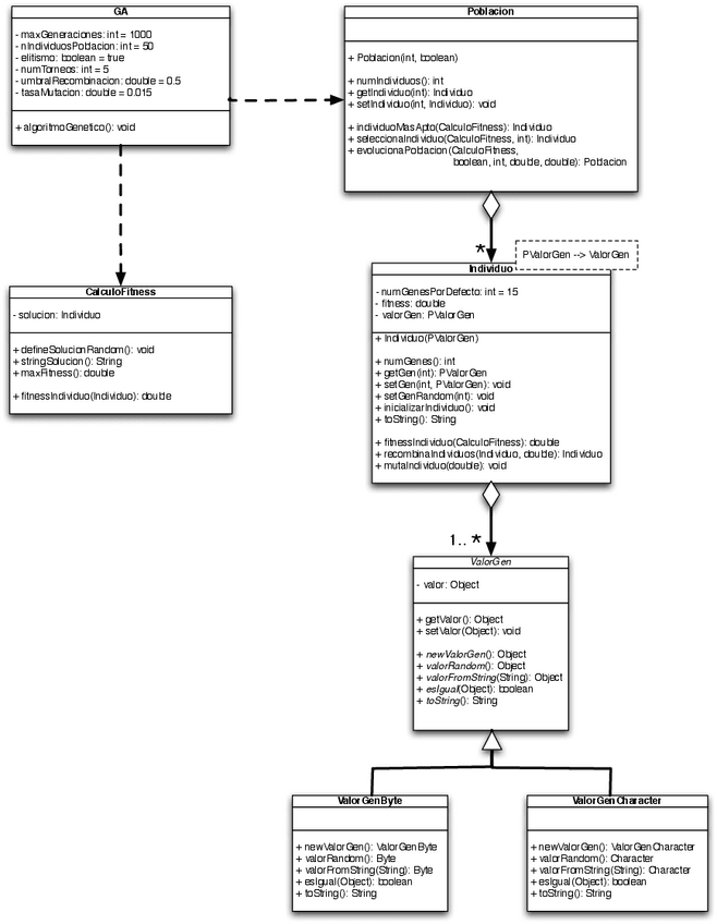
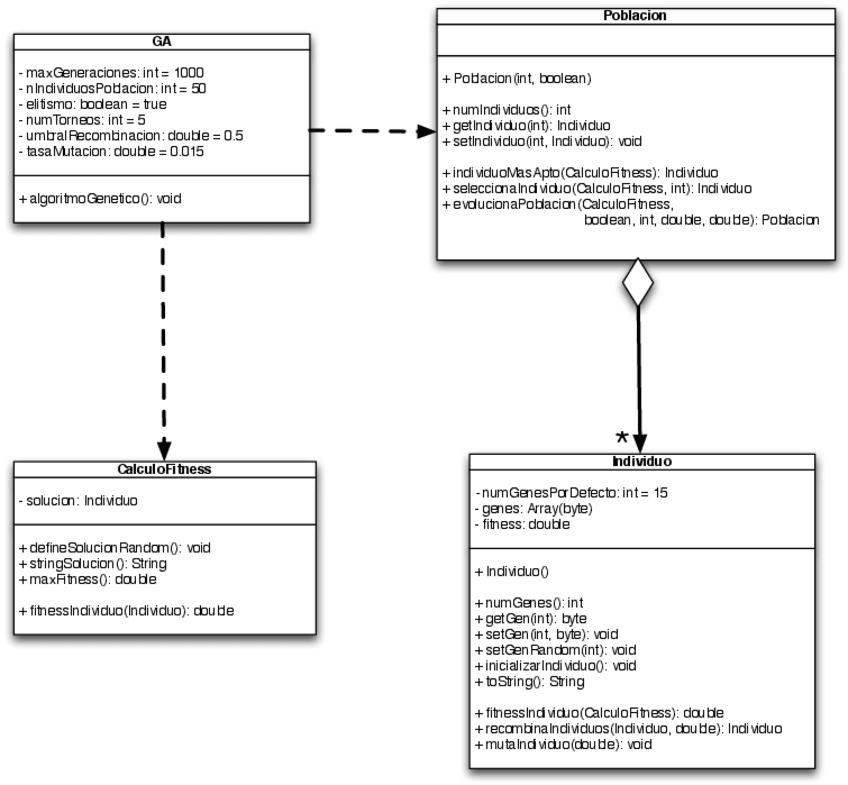
Diagramas

He publicado nuevos apuntes de 2º Proyectos de Programación: Diagramas

GeneticoDiagramaV0.pdf
GeneticoDiagramaV1.pdf
GeneticoDiagramaV2.pdf
GeneticoDiagramaV3.pdf

Todas las previas de IC en mi perfil 👀👀

He publicado nuevos apuntes de 1º Matemáticas II: APUNTS-M2-PARCIAL-1.pdf

13 páginas

He publicado nuevos examenes de 1º Matemáticas II: EXAMEN-M2.-P1-2021-sol.pdf

5 páginas

He publicado nuevos examenes de 1º Matemáticas II: EXAMEN-M2.-P1-2021-sol.pdf

4 páginas

practicas

-

Pràctiques IC IP

He publicado nuevos practicas de 1º Introducción a los Computadores: Pràctiques IC IP

p1.pdf
p2.pdf
p3.pdf
p4.pdf
p5.pdf

He publicado nuevos practicas de 1º Física: practica5llibret-practica11difraccio.pdf

10 páginas

He publicado nuevos apuntes de 1º Física: practica4llibret-practica7diodes.pdf

13 páginas

He publicado nuevos practicas de 1º Física: practica3llibret-practica5RLC.pdf

7 páginas

He publicado nuevos practicas de 1º Física: practica2llibret-practica13.pdf

10 páginas

He publicado nuevos practicas de 1º Física: practica1llibret-practica1oscilloscopiQ.pdf

6 páginas

apuntes

-

RECURSOS FM

He publicado nuevos apuntes de 1º Fonaments Matemàtics: RECURSOS FM

ApuntsdeFONAMENTSMATEMATICSPart1.pdf
resum-funcions-fm.pdf

examenes

-

EXAMENS IC T12/13/14

He publicado nuevos examenes de 1º Introducció als Computadors: EXAMENS IC T12/13/14

13-14-Q1-E4-Enunciado-adaptado.pdf
13-14-Q1-E4-Solucion-adaptado.pdf
13-14-Q2-E4-Enunciado.pdf
13-14-Q2-E4-Solucion.pdf
14-15-Q1-E4-Enunciado.pdf
14-15-Q1-E4-Solucion.pdf